빠른 시작
THAKI Agent Platform을 시작하는 가장 빠른 방법입니다. 약 5분이면 첫 번째 AI 에이전트와 대화를 시작할 수 있습니다.
1. 로그인
Suite 플랫폼에 접속하여 로그인합니다.
- https://suite.thakicloud.net/ 에 접속합니다
- 발급받은 계정으로 로그인합니다

계정이 없으신가요?
관리자에게 계정 발급을 요청하세요.
2. AgentOps 진입
로그인 후 왼쪽 사이드바에서 AgentOps 아이콘을 클릭합니다.

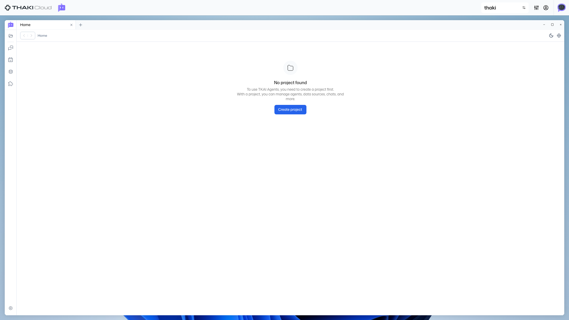
3. 프로젝트 생성
처음 접속하면 프로젝트가 없습니다. 프로젝트를 먼저 생성해야 합니다.
- 프로젝트 생성 버튼을 클릭합니다
- 프로젝트 이름을 입력합니다 (예:
내 첫 프로젝트) - 생성 버튼을 클릭합니다

프로젝트란?
프로젝트는 에이전트, 데이터소스, MCP 서버를 그룹화하는 단위입니다. 팀이나 목적별로 프로젝트를 분리하여 관리할 수 있습니다.
4. 에이전트 생성
프로젝트가 생성되면 이제 에이전트를 만들 수 있습니다.
4.1 에이전트 목록으로 이동
왼쪽 사이드바에서 Agent 탭을 클릭합니다.
4.2 에이전트 생성
- 에이전트 생성 버튼을 클릭합니다
- 에이전트 이름을 입력합니다 (예:
내 첫 에이전트) - 다음 버튼을 클릭합니다


4.3 MCP/데이터소스 선택 (선택사항)
MCP 서버나 데이터소스를 선택할 수 있습니다. 빠른 시작에서는 건너뛰어도 됩니다.
- 필요한 항목을 선택하거나 건너뜁니다
- 생성 버튼을 클릭합니다
나중에 추가할 수 있습니다
MCP와 데이터소스는 에이전트 생성 후에도 언제든지 추가하거나 변경할 수 있습니다.
5. 에이전트 활성화
에이전트가 생성되면 상세 페이지로 이동합니다. 에이전트를 사용하려면 먼저 활성화해야 합니다.
- 상세 페이지에서 Activate 버튼을 클릭합니다
- 상태가
Active로 변경되었는지 확인합니다

6. 채팅 시작
이제 에이전트와 대화할 준비가 되었습니다!
6.1 채팅 페이지로 이동
왼쪽 사이드바에서 Chat 버튼을 클릭합니다.
6.2 에이전트 선택
활성화된 에이전트가 카드 형태로 표시됩니다.
- 사용할 에이전트 카드를 클릭합니다
- Drawer가 열리면 채팅 시작 버튼을 클릭합니다

6.3 대화하기
채팅 화면에서 메시지를 입력하고 에이전트와 대화합니다.
안녕하세요! 무엇을 도와드릴까요?